CI Partner Settlement

light111Convergent Invoicing Partner Settlement


Partner Settlement: This is a revenue sharing model. An end customer consumes some service which is a partner service provided by the company. Now when the company charges the customer for the consumption of the service, at the same time the company make some payment to the partner.

Which means that some percentage amount of the customer goes to the partner and rest goes to the company.


Technically what are involved: A customer provider contract, A Partner Agreement with settlement rule.

Once CC generates [ we pass the technical ID and the service ID  of the customer provider contract ] the CITs and BITs of the customer, one of the field[PSCAT] of the customer BIT carries information about the partner settlement category. During the generation of the customer BIT If this field [PSCAT] is filled then the system tries to determine what are the partner provider contract/partner agreements are involved. So the system tries to derive the technical resource ID of all the partner agreements and the related service. Once this is determined. The system creates the Unrated CITs for the Partner and then when these unrated CITs are rated via CC system, the partner BITs are created in SAP CI and then credit memo are created for the partner and finally payment happens.


The post shows how to make certain configuration in CI to achieve partner settlement.

CIT class for the customer. Here no partner settlement interface is required.

6

BIT Class for the customer. The interface [ Partner Settlement: Basic Data of Customer Item] enables to carry the Partner settlement Category. 

7

Open the interface and check the structure.

1

2

Copy the structure and open in SE11 to see the detailed fields.

3

It has field- PSCAT.

4

When a customer BIT is created, in the CC customer chargeplan, this PSACT field must be filled, then further partner processing happens in CI.


This is the PARTNER CIT Class.

8


This is the PARTNER BIT Class.

9


When customer CITs received in CC and undergoes charging process with the associated chargeplan, the customer BITs is created and in this customer BITs if field PSCAT is filled then the system tries to find the appropriate partner technical resource ID because out of the technical resource ID the partner agreement is determined and also tries to find out the partner service. So from customer BIT with the help of PSCAT the system tries to find the partner technical resource ID and the service ID and create the UNRATED Partner CITs in CI. Then this partner unrated CIT goes through the rating process and passed to CC. The charge plan associated with the partner agreement performs the pricing and creates the partner BITs. Then how the partner BITs would be Billed/Invoiced in CI depends on the partner settlement rule assigned to the partner product of the partner agreement.


In CI, you can define different categories under the highlighted part.

5

Categories may be like: Application Download, Music Download, Video Download. Here one category is defined. The Customer BIT must send one of the category in the field PSCAT. 

10

It may be the case that, multiple partner settlement can be settled for a single service consumed by the customer. From that point, different reasons can be assigned to single category. Here you define the reason and against each reason assign a FM. 

11

This FM in turn called to determine the partner technical resource ID and the service ID.

12

here assign the category and the reason . Also provide the partner CIT class. To create the partner CIT this CIT class is used.

1314

Here define the partner settlement rule.  This partner settlement rule is assigned to the partner product in CRM and when partner provider order is created in CRM with this product and contract is created. The CI partner agreement contains this partner settlement rule.

1618


The Customer BIT carries some value in field PSCAT field. Then the system tries to find all the reasons of the category and against each reason a FM is assigned. The FM responsibility is to find out the partner technical resource ID[ from this partner agreement can be found] and the service ID.

The below highlighted section – 3 in yellow color is used to found the partner technical resource ID and the one marked with blue used to define the partner service. Once you have these 2 information then you can trigger the partner charge plan process.

19

This is the customizing to derive the service ID. Once you have the category and reason, it can be derived.

20

These 3 customizing option allows to configure the partner technical ID which in turn used by the reason FM.

21

This is the cust [Determine Partner ID Based on Country] . Here from category the reason is derived and from company code , the land[country] is derived and using these two the Consumer ID[partner tech ID] is derived.

22


The FM assigned to the reason checks like below.

23

here it finds the Technical User ID.

25

Here it finds the partner service.

24


Below is the customer provider contract.

262728


Below is the partner agreement with partner settlement rule.

293031


In a real CRM,CC and CI connected system, you just request the customer BITs and then it created the partner CITs.

But for demo purpose, we can use the demo report to create customer BITs.

32

Here we have provided the partner category[PSCAT]- APDL

33

It created customer BITs.

34

Now go to the BIXBIT Monitor and you can find the customer BITs.

35

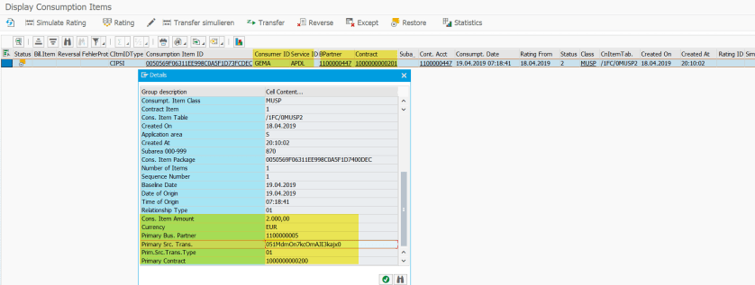
Go to BIXCIT Monitor and you can find it created unrated CIT for the customer.  In partner CIT, the primary transaction details talks about the customer BIT details from which these partner CIT has been created. Then, these unrated CITs goes through the rating process and it goes to CC and then partner BITs created with proper amount. Then from these partner BITs, a credit memo for the partner is created and then partner payment happens.

36


 

One comment

  1. Hello,

    Very nice blog. Even SAP standard document does not mention all these steps. Appreciate sharing the information. Can you also provide the screenshot or basic key fields that are needed to setup products for partner settlement? Also, appreciate if you can share the steps needed to setup the same process in S4HANA with SOM is embedded.

    Like

Leave a Reply