Go to Tx- SFP

A form interface is required to pass the data to the form. So select the Interface and provide a name and Click on Create button.

Activate it. As this is going to be a very simple form, we don’t require any import , export and other parameters.

Now to create an adobe form, select the Form and provide a name and Create.

Provide the interface and Save.

Go to Layout tab.

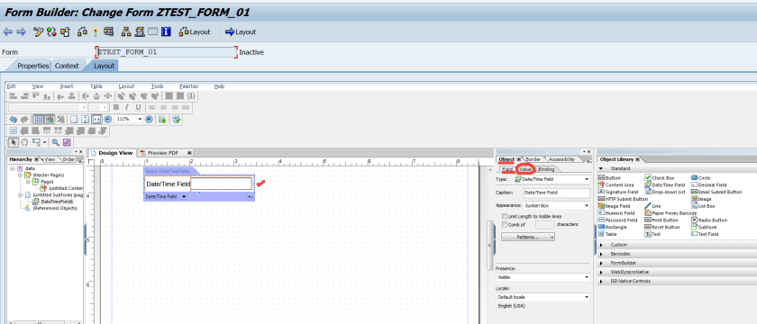
Now form the right side- object library -> standard section, drag the Date/time field and drop on the Design view.

Select the Date/Time field on the Design view and from the Object section , Select the Value tab.

Set – Type as Calculated – Read Only and select the Runtime Property as Current Date/time. Activate the Form.

Test the form.

Execute.

Select Print preview.

Here we have the PDF form.

Hi Friends,I want to use SmartForms or Adobe Forms to print part of normal text and part of rotated text 90 degrees on the same page. These contents are variables, is that possible?
LikeLike