FPM provides all sorts of technique for value help like search help, OVS and also freestyle value help. The post describes how to adopt free style value help in a search UIBB field by creating a webdynpro component and implementing the interface IWD_VALUE_HELP.
Create the feeder class for search UIBB that displays two search fields like CARRID & CONNID.



Create an OVP application and create one configuration for search uibb component and provide the feeder class and add only two fields.



Test the application. No F4 help option is available for CONNID field.

Freestyle search help can be achieved by webdynrpo component. Just create a web dynpro component and activate it.

Go to the search UIBB feeder class GET_DEFINITION METHOD. For the CONNID field assign the webdynpro value hep as the web dynpro component.

Test the applictaion. Now we receive a dump as it says the webdynpro component is missing the interface IWD_VALUE_HELP implementation.

In the web dynpro component implement the interface IWD_VALUE_HELP and activate the component.

Test the application and now F4 option available for CONNID field. Press F4 .

Now a blank pop up appears.

as we added the interface IWD_VALUE_HELP, a new window appears as WD_VALUE_HELP which we are going to use. So the window zconnid_value_help can be deleted.

Now we have to embed the view MAIN in the window WD_VALUE_HELP.




To design the search help pop up, create a context node in the view.


On the view layout create a table and bind it to the source.





Test the application. Now press F4 for connid field. Now the pop up appears as desired but without records.

Go to the view WDDOINIT method.

Bind the records to the context node.

Test the application. Now the f4 request brings all records as desired. Now the task is when the user selects any line 1. the connid value should appear on the search uibb field and the pop up should be close. This we can do in the lead selection event method.

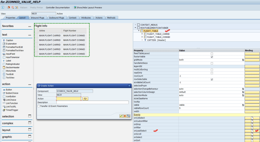
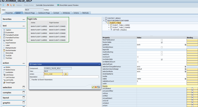
Create a lead selection event for the table.


Go to the lead selection method.

Now read the lead selected line and close the window. Upto now we have just close the pop up.

Test the application and press F4 and select any line.

The pop up gets closed but the selected CONNID value doesn’t appear on the search uibb.

Go to the component controller method. So here we have the method GET_VALUE_HELP_LISTNENER that appears due to the interface IWD_VALUE_HELP

It provide an object of the interface IF_WD_VALUE_HELP_LISTENER.

So in the component controller create an attribute point to the interface IF_WD_VALUE_HELP_LISTENER so that we can access this in the view lead selection event method.

provide the code in the component controller method.


Now in the view lead selection event method add some code to set the selected value fork the search pop up back to the search uibb screen.

Test the application. Press F4 and select any line.

Well the selected field value appears on the search uibb screen CONNID attribue.

but we can’t get the value selected by the f4 help on the event get_data
LikeLike