There are few transactions available that can show you the full assigned structure of any organization entity.
Organizational Structure – for Company Code.
Execute transaction- EC01

Choose Structure.

Choose Navigation.

YES to continue.

The object list displays all company code. Now double click on a particular company code to see the detailed structure.

It shows the controlling area, credit control area, plant, sales organization & purchase organization for the company code.

Organizational Structure – for Plant.
Execute transaction- EC02

Choose Structure.

Choose Navigation.

YES to continue.

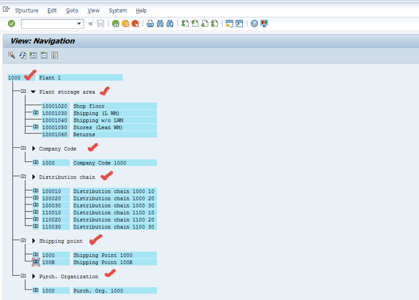
Here are the plant list. Double click on particular one.

Here are the details like the associated company code, distribution channel, shipping point, purchase org, etc.
