The link: Dynamically Creating Buttons on UIBB Panel Area helps to add dynamic button on the UIBB panel area. As an extension will add button choice to the UIBB panel area.
So we have the current application looks like this. Now we have to add a button choice dynamically on the highlighted area.

Add the below code from line 17-39 in the GET_DEFINITION method of the feeder class.


test the application.

So here we have the button choice.

Message class will be used below.

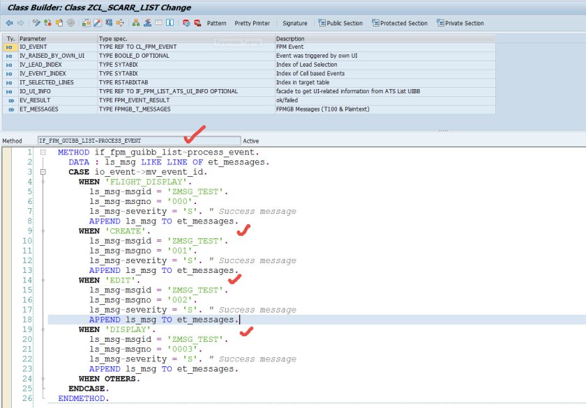
To respond to the button choice click, add below code in the PROCESS_EVENT method of the feeder class.

test the application and click the button choice and the below message appears.

One comment